
AI video dubbing and translation platform for creators, educators, agencies, and businesses. Upload a video, translate it into 70+ languages, clone voices, generate subtitles, add lip-sync, and prepare content for international publishing.
I build practical AI products where media, automation, and distribution meet. My main work is VoiceCheap: a video localization platform used by creators and businesses to translate, dub, subtitle, and publish videos in new languages. Alongside the product, I launched VoiceCheapStudio for fully managed dubbing projects, open-sourced the core dubbing pipeline, and share the build journey on YouTube and LinkedIn.
Before software, I worked in restaurants and automotive bodywork. That part of the story still matters: it shaped the work ethic, customer sense, and bias for shipping that I bring into product engineering.
My current work centers on two connected businesses: the self-serve VoiceCheap product and the managed VoiceCheapStudio service layer.

AI video dubbing and translation platform for creators, educators, agencies, and businesses. Upload a video, translate it into 70+ languages, clone voices, generate subtitles, add lip-sync, and prepare content for international publishing.

A fully managed AI dubbing agency built on top of the VoiceCheap stack. Clients send a video; the studio handles transcription, voice cloning, lip-sync, subtitles, QA, and multilingual delivery within days.
These projects show how I think: ship the product, explain the system, then make the useful parts open enough for other builders to learn from.
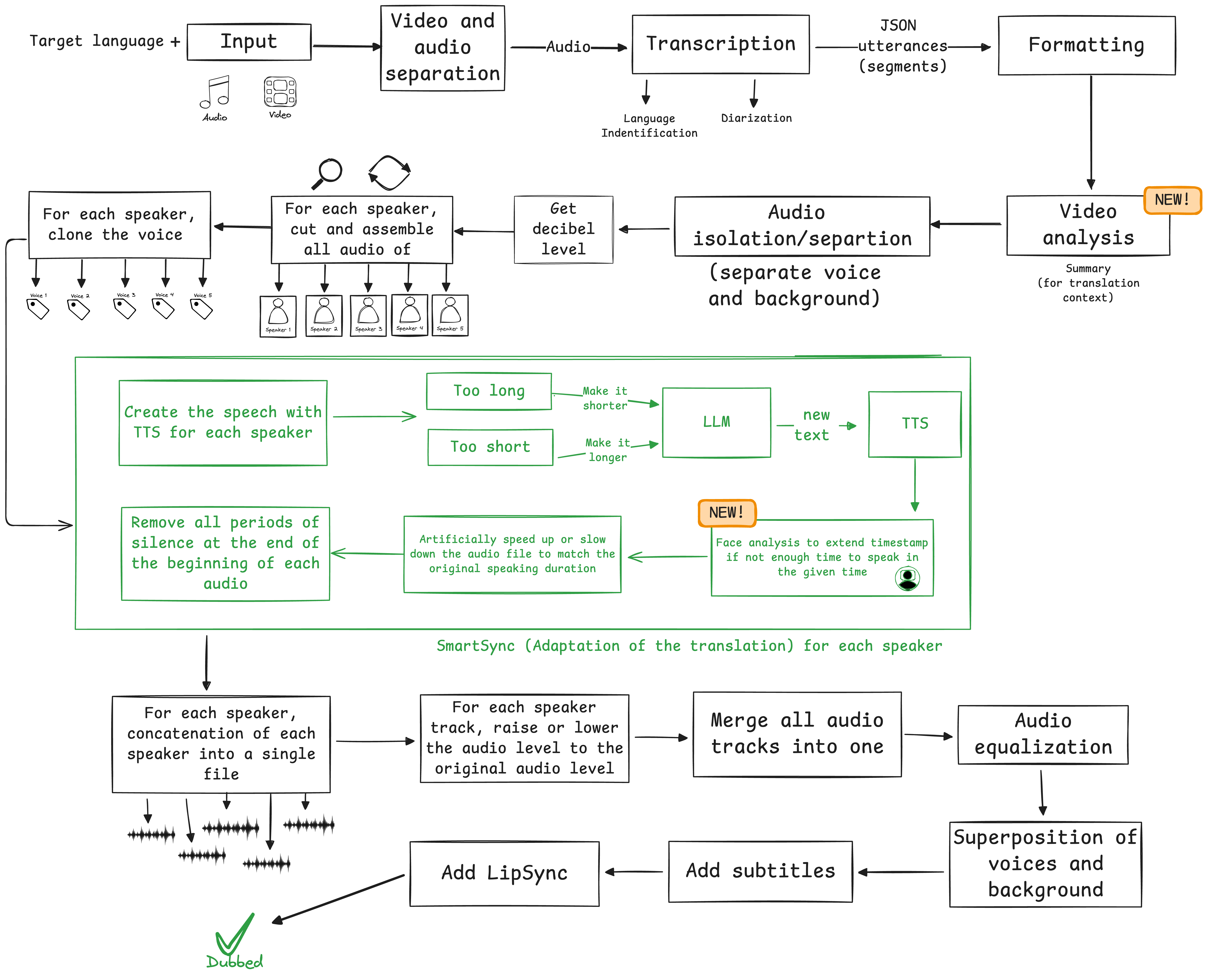
The TypeScript/Bun engine behind VoiceCheap: automatic language detection, contextual translation, voice cloning, background audio separation, SmartSync timing, subtitles, and lip synchronization. The launch post reached 439 LinkedIn reactions.
I care about building in public: content is how I test ideas, explain what I learn, and create leverage for the products I build.
I created four YouTube channels that failed before the current one. The lesson stuck: I love creating, testing formats, and turning the founder journey into content people can learn from.